Skip to main content
SUBMIT A PRSUBMIT AN ISSUElast edit: Feb 25, 2026

Subnet Stake Burn

This page describes Bittensor's subnet stake burn mechanism. It covers the mechanism’s behavior, how to execute a stake burn, and its effect on a subnet.

The stake burn mechanism allows subnet owners to permanently remove alpha from circulation. It works as a combination of the add_stake/add_stake_limit extrinsics and the burn_alpha extrinsic.

The mechanism acts as a voluntary subnet buyback whereby TAO is sent into the subnet's TAO reserve and Alpha is taken out of circulation.

How stake burn works

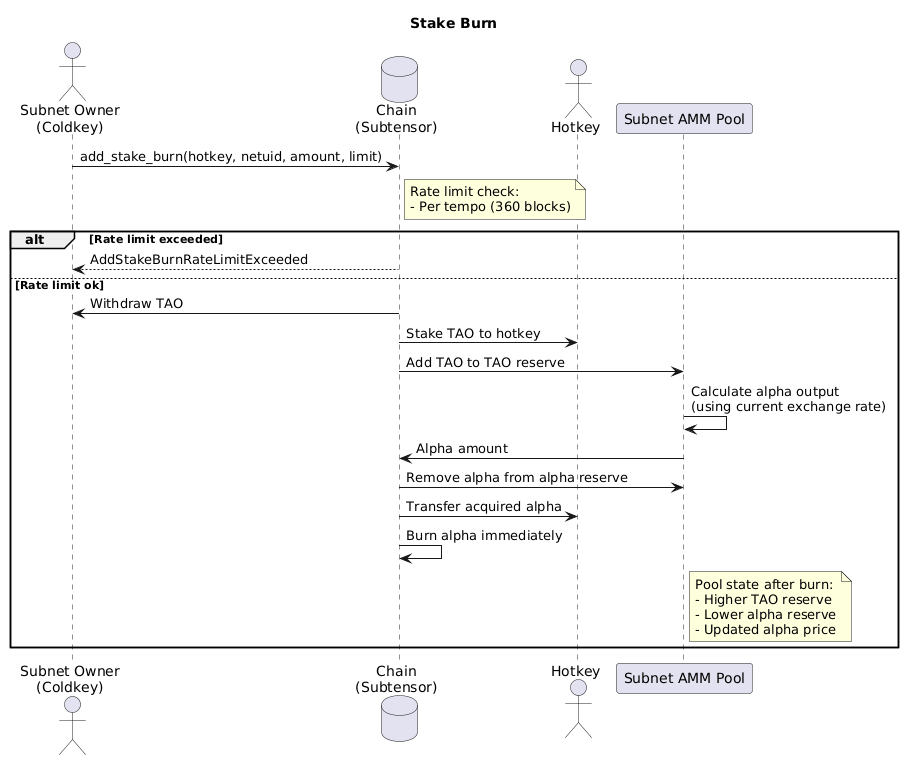
The stake burn sequence begins when a subnet owner calls the add_stake_burn extrinsic. The extrinsic initially withdraws the specified amount TAO from the subnet owner coldkey and stakes the TAO to a hotkey on the subnet. The TAO stake is then added to the subnet's TAO reserve in its AMM pool. At the same time, the subnet's AMM pool algorithm uses the latest exchange rate to calculate the equivalent amount of alpha for the TAO that was staked.

The acquired alpha is removed from the pool's alpha reserve, sent to the hotkey, and then immediately burned within the same transaction. As a result, the circulating alpha decreases, the AMM pool reserves adjust, and the alpha price updates according to the new reserve ratio—i.e., more TAO and less alpha in the reserve.

The add_stake_burn extrinsic is rate-limited per subnet. The subnet owner can only call it once per tempo (once every 360 blocks). Attempting a second call within the same tempo for that subnet will return an AddStakeBurnRateLimitExceeded error.

Stake burn sequence
Slippage and Price Impact

The initial staking on stake-burn operations execute against the subnet’s AMM pool and are subject to price slippage. Large staking amounts or low liquidity can significantly move the alpha price, resulting in fewer alpha acquired than expected. Therefore, always use limit price or slippage tolerance to control execution risk.

To learn more about slippage during staking operations, see Understanding slippage.

Execute a stake burn

Execute a stake burn by calling the add_stake_burn extrinsic with the target subnet, hotkey, and TAO amount. The following snippets show how to execute a stake burn using BTCLI and the Bittensor SDK:

Run the following command to execute a stake burn on BTCLI. Replace WALLET_NAME with the name of the subnet owner coldkey wallet and NETUID with the netuid of the subnet.

  btcli sudo stake-burn \
--wallet-name WALLET_NAME
--netuid NETUID \
--amount 10 \
--tolerance 0.05
Show sample output
Safe staking: enabled (from config).
Rate tolerance: 0.005 (0.5%) by default. Set this using `btcli config set` or `--tolerance` flag
Enter the hotkey name or hotkey ss58 address (to use for the stake burn) (default): sn-creator
Enter the wallet name (Hint: You can set this with `btcli config set --wallet-name`) (default): sn-creator
Using the specified network local from config
[21:23:36] Warning: Verify your local subtensor is running on port 9944. subtensor_interface.py:91

Subnet Buyback:
Wallet: sn-creator, Coldkey ss58: 5GrwvaEF5zXb26Fz9rcQpDWS57CtERHpNehXCPcNoHGKutQY
Network: local

Netuid ┃ Hotkey ┃ Amount (τ) ┃ Rate (per τ) ┃ Est. Burned ┃ Fee (τ) ┃ Extrinsic Fee (τ) ┃ Rate with tolerance: (0.5%)
━━━━━━━━╇━━━━━━━━━━━━━━━━━━━━━━━━━━━━━━━━━━━━━━━━━━━━━━━━━━╇━━━━━━━━━━━━╇━━━━━━━━━━━━━━━━━━━━━━━━━╇━━━━━━━━━━━━━╇━━━━━━━━━━╇━━━━━━━━━━━━━━━━━━━╇━━━━━━━━━━━━━━━━━━━━━━━━━━━━━
14 │ 5GrwvaEF5zXb26Fz9rcQpDWS57CtERHpNehXCPcNoHGKutQY │ ‎10.0000 τ‎ │ 0.9861482403319707 δ/Τ │ ‎9.7681 δ‎ │ Τ 0.0050 │ ‎0.0001 τ‎ │ 0.9812 δ/Τ
────────┼──────────────────────────────────────────────────┼────────────┼─────────────────────────┼─────────────┼──────────┼───────────────────┼─────────────────────────────
│ │ │ │ │ │ │
Would you like to continue? [y/n] (n): y
Enter your password:
Decrypting...
✅ Your extrinsic has been included as 6324-6
✅ Subnet stake burn succeeded on SN14.

Troubleshooting

  • SlippageTooHigh: The final Alpha price resulting from the swap exceeded the limit_price specified in the extrinsic. Increase the transaction's slippage tolerance value or execute with a lower amount of TAO.
  • AddStakeBurnRateLimitExceeded: The subnet has already processed a stake burn during the current tempo.
  • HotKeyAccountNotExists: The specified hotkey does not exist on the target subnet. Verify the hotkey is registered on the subnet.